Flat-Rate rendering type
Used when multiple services are put in a single listing and askers book multiple services within a single booking.
Why
Convenience: By grouping multiple services together in a single listing, askers can easily book multiple services with just one transaction, which is much more convenient than booking each service separately.
Efficiency: The Flat-rate rendering type feature streamlines the booking process for both the asker and the service provider, reducing the time and effort required to book multiple services.
Increased Revenue: By offering a feature of services, service providers can increase their revenue by encouraging askers to book multiple services at once, rather than just one.
Flexibility: The flat-rate feature provides flexibility for service providers to offer different combinations of services at different price points, making it easier to accommodate the diverse needs and budgets of their customers.
Improved Customer Experience: By providing a one-stop-shop for multiple services, service providers can enhance the customer experience and build customer loyalty. give an introduction befo re writing the reasons.
Which context
The flat-rate rendering type is an integrated feature within Second that allows for the grouping of multiple services into a single listing, enabling askers to book multiple services in a single booking. Meanwhile, Service-Based Prices offer a highly adaptable method for determining the cost of a service. With this pricing policy, the price of a service is constructed based on one or more services that can be ordered simultaneously within the booking engine. Each service carries a fixed price and duration. This approach is commonly utilized in personal services, like hairdressing, where various services such as haircuts, color, and extensions can be combined.
Interfaces
You can find here all interface documentation related to the Service bundle
SBO:
Front:
Dashboard:
Access rights
When the service is enabled, access rights are created:
SBO > Service template > Create SBO > Service template > Delete SBO > Service template > Edit SBO > Service template > Show
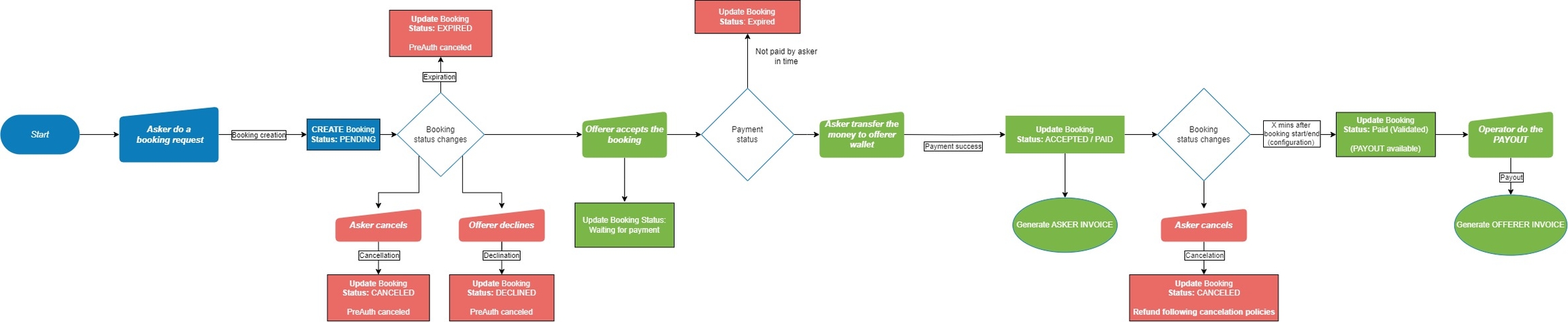
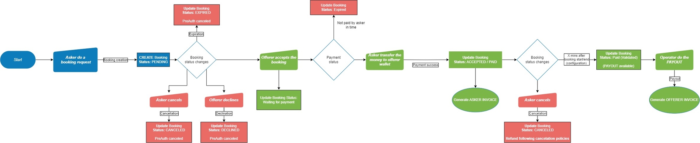
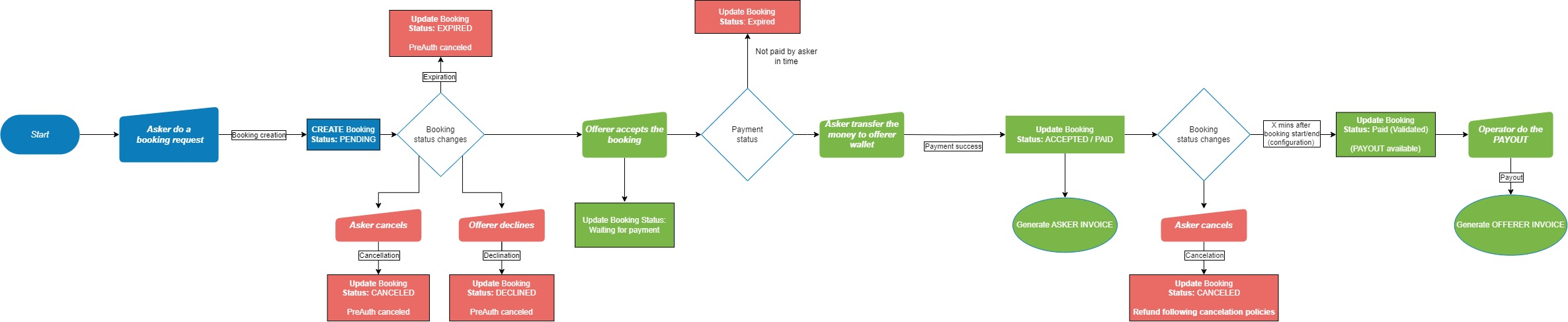
Workflows
Workflows are similar to basic solutions.


Special rules
Free Listing
To allow free listing in the flat-rate rendering type, you will need to set the configuration for the service listing, with the following configuration:
SBO > Other > Feature > Listing > Minimum price = 0
Sets also the configuration for the service template listing:
SBO > Other > Feature > Service > Listing service min price = 0
Last updated
Was this helpful?