Mangopay bundle (PSP) - Business rules
All marketplaces types that need an online payment
Why
Mangopay is a payment service provider. Its services allow users to pay on the platform and administrators to handle payouts.
Learn more about the PSP available in Second: Payment Service Provider (PSP) - Business rules
For which services
For all services
Interfaces
Please, find all interface documentation related to the Mangopay bundle, here:
SBO:
Front:
Configurations
SBO > Other > Feature > Payments
Workflows
You can find all workflows related to the Mangopay bundle.
Mangopay booking workflow
Mangopay card registration and preauthorization

Mangopay preauthorized pay-in activity

Mangopay pay-in refund activity

Mangopay transfer activity
Escrow management
Mangopay payment methods
Bankwire payment
To select payment by bank wire transfer, the user clicks the bank wire transfer block (figure 12).

The user is then redirected to the confirmation page.
Bank wire payment configurations
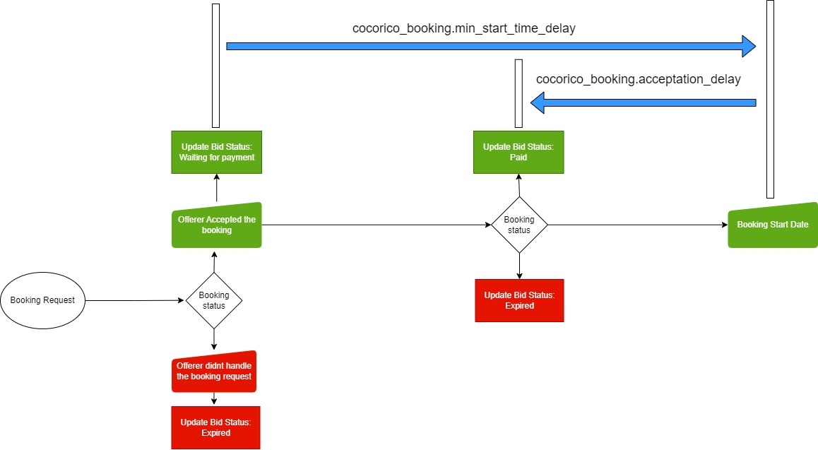
Once an offerer accepts a booking in any bundle with bank wire as the payment method, the status is set to "Waiting for Payment." This status remains in effect until the configuration cocorico_booking.acceptation_delay is triggered. During this waiting period, a countdown timer is visible, indicating the time remaining before the acceptance delay is reached. If payment is not received before this deadline, the booking status is automatically changed to "Expired."
It's important to note that any changes to the configuration value cocorico_booking.min_start_time_delay will have an impact on the duration of the "Waiting for Payment" status, potentially making it longer or shorter.

Card payment
For card payments on Mangopay, the workflow follows the same process as outlined for Stripe. For additional details, refer to the section "Stripe - Credit Card Payment."
Special rules
Mangopay fees
Pay-in: 1,8% + 0,18β¬ per transaction without VAT
Payout: Free per transaction, in SEPA zone
Verification of physical person: Free
Verification of legal entity: 2,5β¬
Dispute lost: 15β¬
If the proof of identity verification refusal rate exceeds 15% per month, MANGOPAY will charge you β¬1 for any additional documents.
KYC/KYB process
The validation process will be fully integrated within Second and will be as follows:
The user fills in their information on the Identity page: User profile dashboard (All rendering type) - Identity
If and only if the user is an offeror (has an ad or in the non-switch platform is defined as an offerer) he will be able to add the necessary documents for his validation by the PSP.
Proof of Identity
Proof of registration (for Enterprise only)
Articles of association (for Enterprise only)
UBO declaration (for Enterprise only)
If an offeror that is KYC/KYB validated, changes any of the following information in Identity:
First name
Last name
Birthdate
Company information
Country of residence or birth residence
His validated status is canceled and he will have to start the process again.
The payment provider status (figure 2) can be seen at the top of the payment details page.
Escrow management
Mangopay is based on the concept of One user = One wallet.
In the case of a booking, Second will use the wallet of an asker and the wallet of an offeror.
A wallet is credited upon receipt of a pay-in whether it is by credit card or bank transfer.
This money will be held in escrow until the booking is validated by Second based platform.
At that time a wallet-to-wallet transfer will be made.
The bidder's wallet will receive the total amount of the booking minus the platform's fees.
A fee wallet will receive the platform's commissions.
Once the super administrator from the platform has activated the payout from the platform, Mangopay will send the money to the bidder's bank account. The super administrator will notify in case of success or failure.
In case of a cancellation on a reservation paid by credit card, the asker is automatically refunded and the wallet-to-wallet transfer plus commission transfer is done directly and the super administrator from the platform will be able to finalize the operation by authorizing the PayOut.
In the case of a reservation paid by bank transfer, the difference is that the administrator will have to make the refund by authorizing a PayOut from the SBO...
Last updated
Was this helpful?